服务调用2,服务发现,熔断

传智播客的系统学习笔记 https://richardgong1987-learn.github.io/learn-ITCAST/.


服务调用2,服务发现,熔断

1 服务调用Feign入门

1.1 Feign简介

  • Feign支持多种注解,例如Feign自带的注解或者JAX-RS注解等。

  • SpringCloud对Feign进行了增强,使Feign支持了SpringMVC注解,并整合了Ribbon和Eureka,hystrix 从而让Feign的使用更加方便。

  • 注意:Feign天生继承了Ribbon的负载均衡,不需要特意加@LoadBalanced注解

    它跟Euraka,Consul都是继承了Ribbon

2 服务调用Feign高级

2.1 Feign的配置

从Spring Cloud Edgware开始,Feign支持使用属性自定义Feign。对于一个指定名称的Feign Client(例如该Feign Client的名称为feignName )

2.2 请求压缩

Spring Cloud Feign 支持对请求和响应进行GZIP压缩,以减少通信过程中的性能损耗

2.3 日志级别

在开发或者运行阶段往往希望看到Feign请求过程的日志记录,默认情况下Feign的日志是没有开启的。 要想用属性配置方式来达到日志效果,只需在application.yml 中添加

2.4 源码分析

(1)EnableFeignClients注解

(2)FeignClientsRegistrar注册类

(3) 注册FeignClient对象

(4) FeignClientFactoryBean类

(5) 发送请求

3 服务注册与发现总结

3.1 组件的使用方式

3.1.1 注册中心

(1)Eureka

  • 搭建注册中心

​ 引入依赖spring-cloud-starter-netflix-eureka-server

​ 配置EurekaServer

​ 通过@EnableEurekaServer 激活Eureka Server端配置

  • 服务注册

​ 服务提供者引入spring-cloud-starter-netflix-eureka-client 依赖 ​ 通过eureka.client.serviceUrl.defaultZone 配置注册中心地址

(2)consul

  • 搭建注册中心

    下载安装consul 启动consul consul agent -dev

  • 服务注册

​ 服务提供者引入spring-cloud-starter-consul-discovery 依赖 ​ 通过spring.cloud.consul.host 和spring.cloud.consul.port 指定Consul Server的请求地址

3.1.2 服务调用

(1)Ribbon

  • 通过Ribbon结合RestTemplate方式进行服务调用只需要在声明RestTemplate的方法上添加注解@LoadBalanced即可
  • 可以通过{服务名称}.ribbon.NFLoadBalancerRuleClassName 配置负载均衡策略

(2)Feign

  • 服务消费者引入spring-cloud-starter-openfeign 依赖
  • 通过@FeignClient 声明一个调用远程微服务接口
  • 启动类上通过@EnableFeignClients 激活Feign

4 微服务架构的高并发问题

4.1 性能工具Jmetter

4.2 系统负载过高存在的问题

4.2.1 问题分析

  • 服务并不能保证服务的100%可用
  • 单tomcat支持最大的并发请求有限

4.2.2 线程池的形式实现服务隔离

5 服务熔断Hystrix入门

5.1 服务容错的核心知识

5.1.1 雪崩效应

5.1.2 服务隔离

5.1.3 熔断降级

5.1.4 服务限流

5.2 Hystrix介绍

Hystrix主要通过以下几点实现延迟和容错。

  • 包裹请求:使用HystrixCommand包裹对依赖的调用逻辑,每个命令在独立线程中执行。这使用 了设计模式中的“命令模式”。
  • 跳闸机制:当某服务的错误率超过一定的阈值时,Hystrix可以自动或手动跳闸,停止请求该服务 一段时间。
  • 资源隔离:Hystrix为每个依赖都维护了一个小型的线程池(或者信号量)。如果该线程池已满, 发往该依赖的请求就被立即拒绝,而不是排队等待,从而加速失败判定。
  • 监控:Hystrix可以近乎实时地监控运行指标和配置的变化,例如成功、失败、超时、以及被拒绝 的请求等。
  • 回退机制:当请求失败、超时、被拒绝,或当断路器打开时,执行回退逻辑。回退逻辑由开发人员
  • 自行提供,例如返回一个缺省值。
  • 自我修复:断路器打开一段时间后,会自动进入“半开”状态。

5.3 Rest实现服务熔断

5.4 Feign实现服务熔断

SpringCloud Fegin默认已为Feign整合了hystrix,所以添加Feign依赖后就不用在添加hystrix

6 服务熔断Hystrix高级

6.1 Hystrix的监控平台

6.1.1 搭建Hystrix DashBoard监控

6.1.2断路器聚合监控Turbine

Turbine是一个聚合Hystrix 监控数据的工具,他可以将所有相关微服务的 Hystrix 监控数据聚合到一起,方便使用。引入Turbine后,整个监控系统架构如下

image-20200709105255899

6.2 熔断器的状态

熔断器有三个状态 CLOSED 、OPEN 、HALF_OPEN

image-20200709105414169

6.3 熔断器的隔离策略

线程池隔离策略

信号量隔离策略

image-20200709105758066

6.4 Hystrix的核心源码

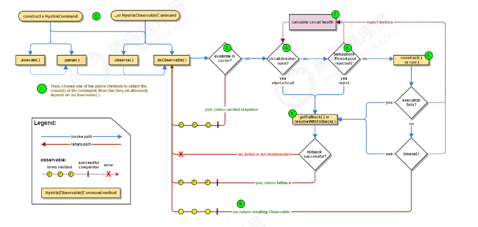
Hystrix 底层基于 RxJava,RxJava 是响应式编程开发库,把一 个HystrixCommand封装成一个Observable(待观察者),针对自身要实现的核心功能,对 Observable进行各种装饰,并在订阅各步装饰的Observable,以便在指定事件到达时,添加自己的业 务。 image-20200709110548680

Hystrix主要有4种调用方式:

  • toObservable() 方法 :未做订阅,只是返回一个Observable 。
  • observe() 方法 :调用 #toObservable() 方法,并向 Observable 注册 rx.subjects.ReplaySubject 发起订阅。
  • queue() 方法 :调用 #toObservable() 方法的基础上,调用:Observable#toBlocking() 和 BlockingObservable#toFuture() 返回 Future 对象
  • execute() 方法 :调用 #queue() 方法的基础上,调用 Future#get() 方法,同步返回 #run() 的执 行结果。

主要的执行逻辑:

  1. 每次调用创建一个新的HystrixCommand,把依赖调用封装在run()方法中.
  2. 执行execute()/queue做同步或异步调用.
  3. 判断熔断器(circuit-breaker)是否打开,如果打开跳到步骤8,进行降级策略,如果关闭进入步骤.
  4. 判断线程池/队列/信号量是否跑满,如果跑满进入降级步骤8,否则继续后续步骤.
  5. 调用HystrixCommand的run方法.运行依赖逻辑,依赖逻辑调用超时,进入步骤8.
  6. 判断逻辑是否调用成功。返回成功调用结果;调用出错,进入步骤8.
  7. 计算熔断器状态,所有的运行状态(成功, 失败, 拒绝,超时)上报给熔断器,用于统计从而判断熔断器 状态.
  8. getFallback()降级逻辑。以下四种情况将触发getFallback调用:
  9. run()方法抛出非HystrixBadRequestException异常。
  10. run()方法调用超时
  11. 熔断器开启拦截调用
  12. 线程池/队列/信号量是否跑满
  13. 没有实现getFallback的Command将直接抛出异常,fallback降级逻辑调用成功直接返回,降 级逻辑调用失败抛出异常.
  14. 返回执行成功结果

6.4.1 HystrixCommand注解

6.4.2 环绕通知增强

7 服务熔断Hystrix的替换方案

7.1 替换方案介绍

Alibaba Sentinel

Sentinel 是阿里巴巴开源的一款断路器实现,目前在Spring Cloud的孵化器项目Spring Cloud Alibaba 中的一员Sentinel本身在阿里内部已经被大规模采用,非常稳定。因此可以作为一个较好的替代品。

Resilience4J

一款非常轻量、简单,并且文档非常清晰、丰富的熔断工具,这也是Hystrix官方推荐的 替代产品。不仅如此,Resilicence4j还原生支持Spring Boot 1.x/2.x,而且监控也不像Hystrix一样弄 Dashboard/Hystrix等一堆轮子,而是支持和Micrometer(Pivotal开源的监控门面,Spring Boot 2.x 中的Actuator就是基于Micrometer的)、prometheus(开源监控系统,来自谷歌的论文)、以及 Dropwizard metrics(Spring Boot曾经的模仿对象,类似于Spring Boot)进行整合。

7.2 Sentinel概述

7.2.1 Sentinel简介

Sentinel 以流量为切入点,从流量控 制、熔断降级、系统负载保护等多个维度保护服务的稳定性。

Sentinel 具有以下特征:
丰富的应用场景:

Sentinel 承接了阿里巴巴近 10 年的双十一大促流量的核心场景,例如秒杀(即 突发流量控制在系统容量可以承受的范围)、消息削峰填谷、集群流量控制、实时熔断下游不可用 应用等。

完备的实时监控:

Sentinel 同时提供实时的监控功能。您可以在控制台中看到接入应用的单台机 器秒级数据,甚至 500 台以下规模的集群的汇总运行情况。

广泛的开源生态:

Sentinel 提供开箱即用的与其它开源框架/库的整合模块,例如与 Spring Cloud、Dubbo、gRPC 的整合。您只需要引入相应的依赖并进行简单的配置即可快速地接入 Sentinel。

完善的 SPI 扩展点:

Sentinel 提供简单易用、完善的 SPI 扩展接口。您可以通过实现扩展接口来快 速地定制逻辑。例如定制规则管理、适配动态数据源等。

Sentinel 的主要特性:

image-20200709111326785

7.2.2 Sentinel与Hystrix的区别

7.2.3 迁移方案

Sentinel官方提供了详细的由Hystrix 迁移到Sentinel 的方法

7.3 Sentinel中的管理控制台

7.4 基于Sentinel的服务保护

7.4.1 通用资源保护

7.4.2 Rest实现熔断

Spring Cloud Alibaba Sentinel 支持对 RestTemplate 的服务调用使用 Sentinel 进行保护,在构造 RestTemplate bean的时候需要加上 @SentinelRestTemplate 注解。

7.4.3 Feign实现熔断

Sentinel 适配了 Feign 组件。如果想使用,除了引入 sentinel-starter 的依赖外还需要 2 个步骤:

  • 配置文件打开 sentinel 对 feign 的支持: feign.sentinel.enabled=true
  • 加入 openfeign starter 依赖使 sentinel starter 中的自动化配置类生效: